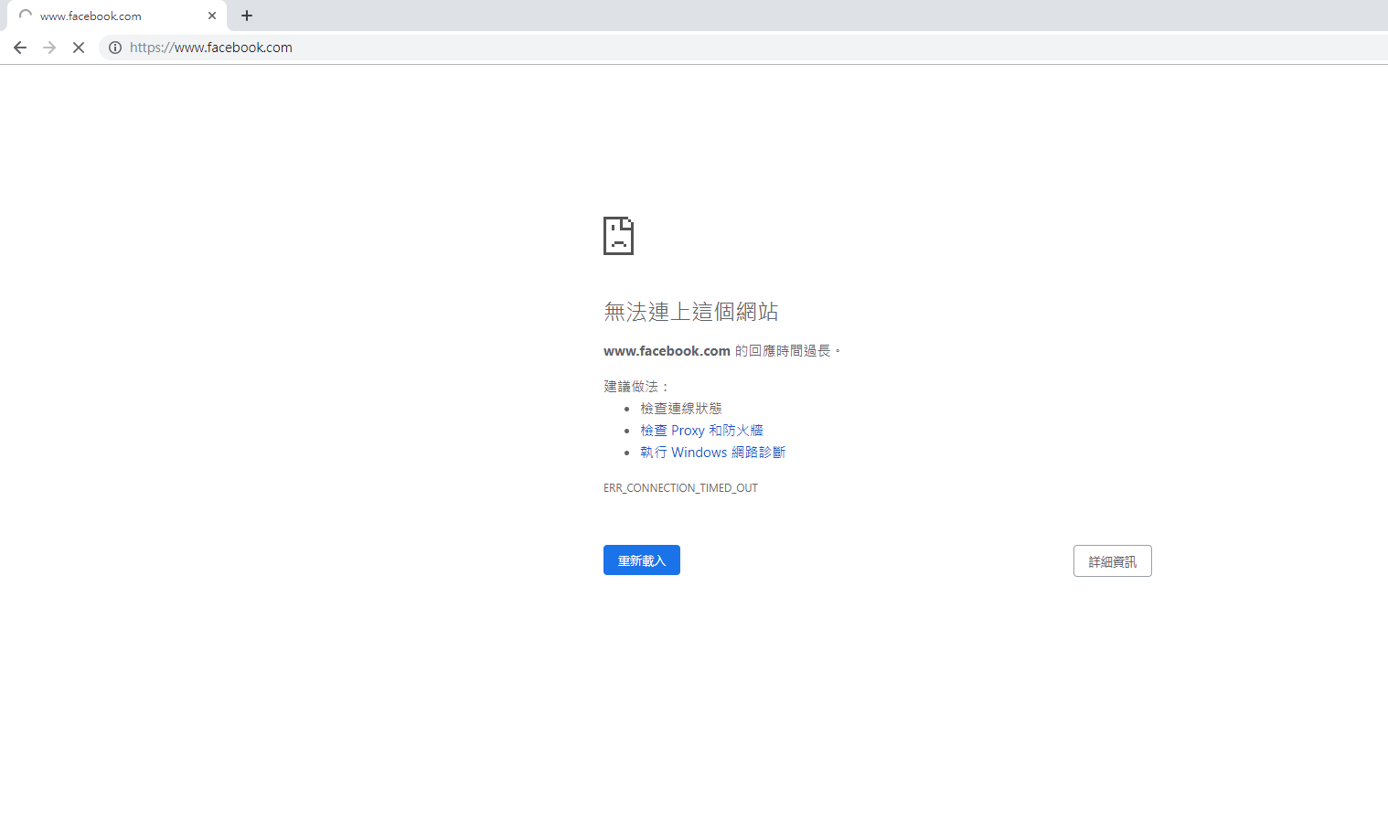
目前FB 跟IG陸續發生故障問題,今(14)日傍晚,FB 、IG與Messenger再次發生嚴重故障,出現 FB 與 IG大當機 的狀況而無法連上網站。
CTMaxs網路行銷公司教您如何進入Facebook

進去Facebook方法!
首先安裝Hotspot Shield VPN Free Proxy
加到 Chorme



你可以進入Facebook了,你試試看
目前FB 跟IG陸續發生故障問題,今(14)日傍晚,FB 、IG與Messenger再次發生嚴重故障,出現 FB 與 IG大當機 的狀況而無法連上網站。
CTMaxs網路行銷公司教您如何進入Facebook

首先安裝Hotspot Shield VPN Free Proxy
加到 Chorme



No Responses